Situation

  • Failure in timely response to financial crimes caused by unauthorised and inappropriate trading activities.
  • Manual and inconsistent procedures for enforcing and verifying adherence to local and global financial regulation rules.
  • Financial losses and reputational damage caused by legal fines and penalties.

Task

  • Deliver a robust regulatory platform that provides a single source of truth and one-stop shop for enforcing existing regulations and seamlessly rolling out the deployment of new rules.
  • Synergise deliverables from on-shore and off-shore teams.

Action

  • Examined ways of working and persuaded segregated teams to build cross-functional collaboration.
  • Analysed existing processes and proposed streamlined workflow solutions.
  • Identified technology solutions that were required to accomplish business goals.
  • Presented PoC-based implementation of technology solutions.

Action:

Analysing functional requirements and actors

Action:

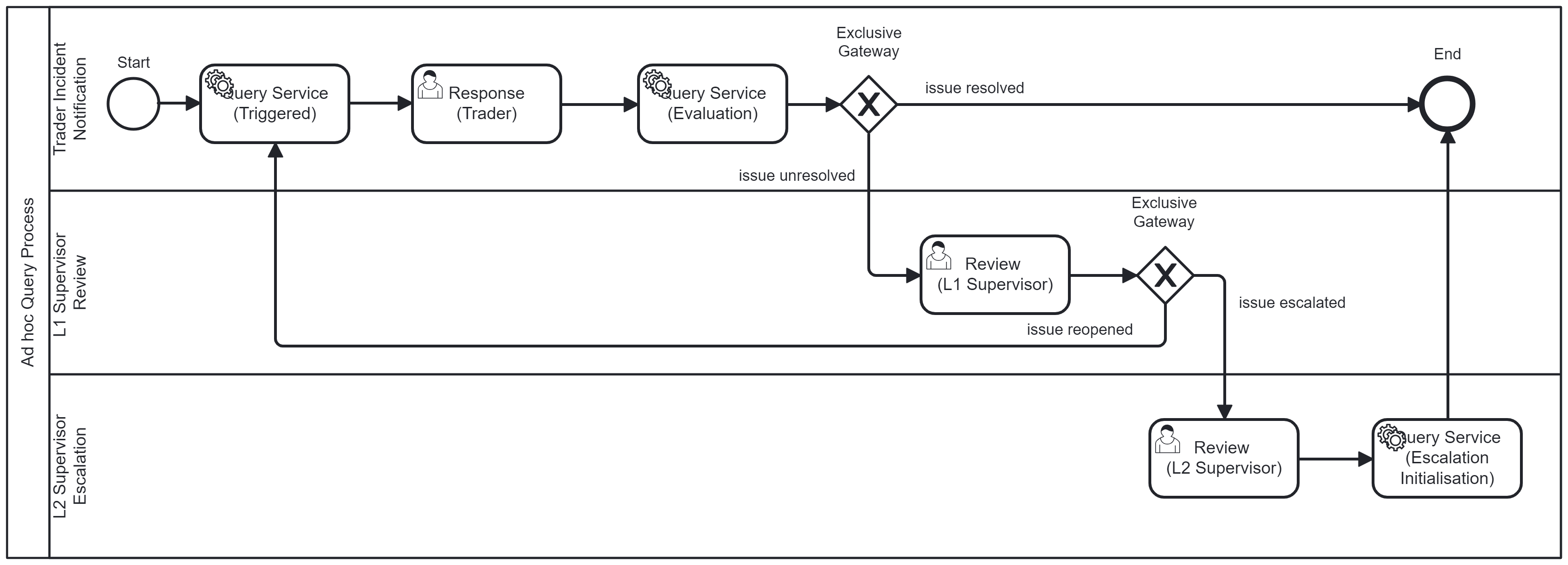
Streamlining business process

workflow

Action:

Identifying and designing required technology solution

Technical Architecture Solution

Results

  • Usability

    Intuitive and transparent workflows for the execution of complex business processes

  • Reliability

    Functional and technical event notifications that assure a predictable and dependable system.

  • Extensibility and Reusability

    Modularisation and abstraction of underlying implementation that are driven by APIs with well-defined bounded contexts.

  • Interoperability

    Ease of service discovery and integration through REST-based specification that were curated on a portal.

Thank You